1. 데이터 베이스(DataBase)
체계적으로 구성된 데이터의 집합이며 특정목적을 위해 조직화되고 관리
정보를 효율적으로 저장, 검색 업데트, 관리할 수 있는 기술적인 도구와 구조를 제공
테이터 베이스를 관리할 수 있는 기술적인 소프트웨를 데이터베이스 관리 시스템(DataBase Management System)
- 데이터 : 정보를 나타내는 숫자, 문자, 기호의 집합으로 컴퓨터 또는 디지털 장치에서 처리하고 저장할 수 있는 형태
- 데이터 베이스 시스템에서는 관계형 데이터 베이스 시스템(RDBMS)이 있으며 이는 SQL을 사용하여 데이터를 관리(엑셀과 유사한 형식으로 정리)
- 랭킹 : https://db-engines.com/en/ranking
DB-Engines Ranking
Popularity ranking of database management systems.
db-engines.com
2. My SQL 설치하기
1. My SQL 사이트 접속하기
https://dev.mysql.com/downloads/installer/
MySQL :: Download MySQL Installer
Note: MySQL 8.0 is the final series with MySQL Installer. As of MySQL 8.1, use a MySQL product's MSI or Zip archive for installation. MySQL Server 8.1 and higher also bundle MySQL Configurator, a tool that helps configure MySQL Server.
dev.mysql.com
(1) windows (x86, 32-bit), MSI 설치

(2) 클릭

(3) Full로 설치 (서버용+고객용)



(4) Execute 클릭


(5) Next 클릭


ㄴRoot Id 는 사용하지 않음, 봉인해놓음 ㄴ 비밀번호 입력


ㄴ 윈도우가 꺼졌다 켜지더라도 실행해주기 (체크)






3306: 포트번호
3. 주석하기
-- : 한줄 주석
# : 한줄 주석
''' : 범위 주석
/* */: 범위 주석

4. SQL 특징
데이터베이스 관리 시스템(DBMS)에서 데이터를 관리하기 위해 사용되는 표준화된 프로그래밍 언어
(1) 대소문자를 구분하지 않는다.
(2) 문자열을 저장할 때 ' ' (작은 따옴표)만 사용


5. 데이터 베이스 만들기
데이터베이스 관리 시스템(DBMS)에서 데이터를 관리하기 위해 사용되는 표준화된 프로그래밍 언어
![]() |
![]() |
![]() |
![]() ------------------------------------------------------------------------------------------------------------------------------- ![]() |
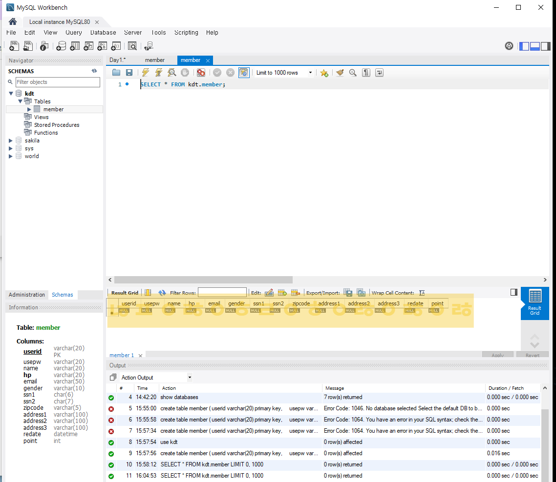
# 데이터베이스 - > 테이블
# 테이블 : 데이터를 행(레코드, 로우)와 열(컬럼, 필드)로 스키마에 따라 저장할 수 있는 구조
# 스키마 : 데이터베이스의 구조와 제약조건에 관한 명세를 기술한 집합
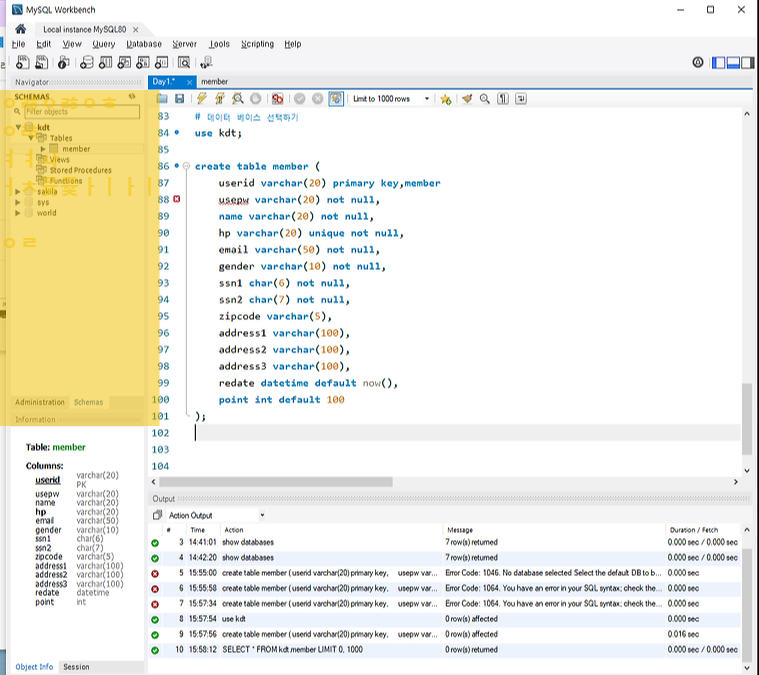
* 테이블 생성하기 ![]() |

⏺ 데이터 타입
1. 숫자형 타입
(1) 정수
- tinyint : 정수 (1byte)_알파벳 하나 or 숫자만 가능
- smallint : 정수 (2byte)
- int : 정수(4byte) _ 약 -21억 ~ 21억 --------------------------------------------------------------- > 주로 사용
- bigint: 정수(8byte) ----------------------------------------------------------------------------------> 주로 사용
(2) 실수
- float: 부동 소수형 데이터 타입 (4byte)
- double: 부동 소수형 데이터 타입 (8byte) -------------------------------------------------------- > 주로 사용
- decimal(길이, 소수) : 고정 소수형 데이터 타입
2. 문자형 타입
- char : 고정 길이 데이터 타입 (최대 255byte)
ㄴ 지정된 길이보다 짧은 데이터를 입력하면 나머지 공간을 채워서 낭비함
- varchar : 가변 길이 데이터 타입 (최대 65525byte) --------------------------------------------- > 주로 사용
ㄴ 지정된 길이보다 짧은 데이터를 입력하면 나머지 공간을 채우지 않아 아낄 수 있음
- text : 문자열 데이터 타입(최대 65535byte)
- longtext : 무제한 문자열 데이터 타입
3. 이진 데이터 타입
ㄴ 데이터로 저장하지 못하는 경우 ex.음악, 사진)
- binary, byte : char의 형태의 이진 데이터 타입 (최대 255byte)
- varbinary : varchar의 형태의 이진 데이터 타입 (최대 65535byte)
4. 날짜 데이터 타입
- date : 날짜 (년도, 월, 일) 형태의 데이터 타입 (3byte)
- time : 시간 (시, 분, 초) 형태의 타입 (3byte)
- datatime : 날짜와 시간 형태의 데이터 타입 (8byte)
- timestamp : 1970년 1월 1일 0시 0분 0초부터 시작한 ms타입의 시간이 저장 (4byte)
⏺ 제약조건(constraint)
- 데이터의 무결성을 지키기 위해 테이터를 입력받을 때 실행되는 검사 규칙을 의미

(1) not null
- null 값을 허용하지 않음
- 중복값은 허용함
(2) unique
- null 값은 허용
- 중복값을 허용하지 않음
(3) Primary key
- null 값은 허용하지 않음
- 중복값을 허용하지 않음
- 테이블에 단 하나만 설정 ( 중요! )
- 참조키와 쌍으로 연결됨
- 인덱싱을 설정

(4) default
- null값을 삽입할 때 기본이 되는 값을 설정함
(5) enum
- 원하는 범위를 설정하고 해당 범위의 값만 저장
- 권장하지 않음
(6) foreign key
- 기본키와 쌍으로 연결됨

primary key : 주 테이블에서
foreign key : 주테이블을 확인하여 보조 테이블을 만든다.
예시) 테이블 만들어보기

![]() |
![]() |
![]() |
'DataBase' 카테고리의 다른 글
| 3-1. MySQL 문자열 함수, 유니온, 서브쿼리 (0) | 2024.03.27 |
|---|---|
| 2-4. 데이터 정규화 , 조인 (0) | 2024.03.27 |
| 2-3. 집계함수 (0) | 2024.03.27 |
| 2-2. 데이터 수정하기 (0) | 2024.03.27 |
| 2-1. 테이블 수정 (0) | 2024.03.26 |








